프로젝트 명 : 인천주막
✅ 서비스 목표
사용자들이 한국 전통주에 대한 궁금증을 해결하고 맛있는 술을 추천받을 수 있는 사이트
서로의 주류 취향을 공유하는 웹 서비스 제공.
개인 북마크 자료를 기반으로 전통주 맞춤형 추천과 양조장, 전통주 관련 행사 정보와 의견 공유를 통해
사용자들이 더욱 풍부한 주류 경험을 할 수 있도록 도와줍니다.
✅ 참고 사이트
https://www.soolmarket.com/
https://www.sooldamhwa.com/
http://www.koreansool.com/default/sub4/sub41.php
http://www.suldoc.com/
https://www.nongsaro.go.kr/portal/ps/psz/psza/contentMain.ps?menuId=PS00349&pageIndex=1&pageSize=10&pageUnit=12&cntntsNo=
https://thesool.com/aiSommelier/main.html
전통주 공공데이터
https://www.data.go.kr/data/15048755/fileData.do
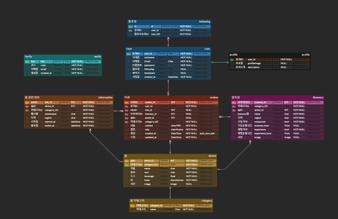
✅ ERD

👀 KEEP
기억해야할 것! 갖고가고 싶은 것!
소통에 모두들 잘 참여해주신 것과 좋은 팀 분위기
깃 브랜치 전략으로 배포와 개발을 구분한 것
배포에 성공한 것
배포를 해보면서 썼던 여러가지 명령어들을 까먹지말고 기억해두고 싶다
다른 팀원분들처럼 열정 많고 배울 점이 많은 사람이 되고싶다. 다짐한 거 잊지말고 가져가기^.^
테스트코드를 통한 개발진행 매우 중요! 모델은 이제 잘 만드는 편인데 view을 만들고 동작을 확인하려할 때 선행 기능이 완성되지 않으면 하던 일을 두고 다른 작업을 진행하며 기다리곤 했었다. 테스트 코드는 독립적으로 시행이 가능하게 해줌! 그리고 코드 로직을 이해하고 공부하기도 좋다
💭 Problem
아쉬웠던 점! 다음에 할 때 고치고 싶은 점!
소통에 모두들 잘 참여해주신 것과 좋은 팀 분위기
깃 브랜치 전략으로 배포와 개발을 구분한 것
배포에 성공한 것
배포를 해보면서 썼던 여러가지 명령어들을 까먹지말고 기억해두고 싶다
다른 팀원분들처럼 열정 많고 배울 점이 많은 사람이 되고싶다. 다짐한 거 잊지말고 가져가기^.^
테스트코드를 통한 개발진행 매우 중요! 모델은 이제 잘 만드는 편인데 view을 만들고 동작을 확인하려할 때 선행 기능이 완성되지 않으면 하던 일을 두고 다른 작업을 진행하며 기다리곤 했었다. 테스트 코드는 독립적으로 시행이 가능하게 해줌! 그리고 코드 로직을 이해하고 공부하기도 좋다
🛫 Try
다음 프로젝트를 위해 해야 할 노력!
모델 관계를 명확히 하여 프로젝트 도중 변경하는 일이 없도록 잘 작성해두기
예외 처리 하기
세부 업무계획에 있어서도 1, 2차 점검으로 기간을 정해야 할 것 같다.
docker강의 열심히 들어서 자동배포 구현하기
최종을 위해 vue 강의 열심히 듣기
머신러닝 기능 공부!
소셜 로그인 코드 공부!
아는 것을 제대로 설명할 수 있도록 정확한 정보를 공부하고 정리하는 습관 기르기
구체적이고 명확하게 문제상황이나 정보를 말하는 습관 기르기
😁 +Feel
이번 프로젝트를 통해 느낀 점!
장고에 더 익숙해지기!!
일주일 너무 빨랐다
사이트 예쁘게 잘 만든 것 같아서 맘에 든다🌈🌸🎀😲💖 헿✨
시간 분배와 업무를 더 세분화 시켜 나눠야 겠다고 생각이 들었다.
소통이 가져다 주는 영향력
주어진 시간에 한계가 있는 만큼 시간관리를 조금더 잘해야할거같았다 자기의 진척도를 얘기할때도 현재 무엇이 구현이 되었고 무엇을 하는중이고 무엇이 남았는지 이런게 팀원들이 자세히 파악이 되어야지 서로가 얼마나 더해야하고 했는지를 알수있을거같았다
프론트 페이지를 만들때 이때 어디에서 어떤 데이터를 가져와야하는지 먼저 정해두고 views를 작성해야할거같았다 그냥 무작정 뭐를 만들었으니 이걸 가져오겠지가 아니라 웹페이지에서 요청을 보내면 무슨 데이터를 가져올지 먼저 정해두고 그거에 맞춰서 views를 작성해야지 나중에 프론트를 구현하면서 아 이거 안되네 하고 수정을 할일이 적을거 같았다
건강 관리의 중요성을 매우 크게 깨달았다.. 주 중반에 발목염좌 악화 및 컨디션 난조로 프로젝트하는데 몸은 따라주지 않고 머리도 안돌아는가는 상황에서 오류가 이것저것 나고! 해결도 안되고! 프로젝트는 순항하고 팀원분들이 열심히 하시는데 혼자만 멈춰있는 느낌이라 너무 속상했다. 건강은 미리미리 챙겨서 최종 프로젝트때는 한 달 반 동안 잘 달려봐야겠다
serializer나 view에서 어떤 기능과 데이터를 제공할지 더 상세히 회의하고 의논해야겠다. 중간중간 코드를 고치고 merge하는 과정에서 고친 코드때문에 오류를 낸 일이 있었다ㅠ.ㅠ 개발 이전의 기획단계에서 미리 결정해야하는 사항에 대해 다시 생각해보게 되었다.
'내일배움 캠프 > TIL' 카테고리의 다른 글
| 코딩테스트 2016년 (0) | 2023.06.02 |
|---|---|
| 내가 보고 베끼려고 저장해둔 리눅스 명령어 (1) | 2023.05.31 |
| 인스턴스 서버 접속후 서버 세팅... (0) | 2023.05.29 |
| javascript 호이스팅 (0) | 2023.05.29 |
| 회원가입이나 로그인할때 데이터 가져오는방법 개선... (0) | 2023.05.25 |
댓글